Instance Verification Kit (IVK)
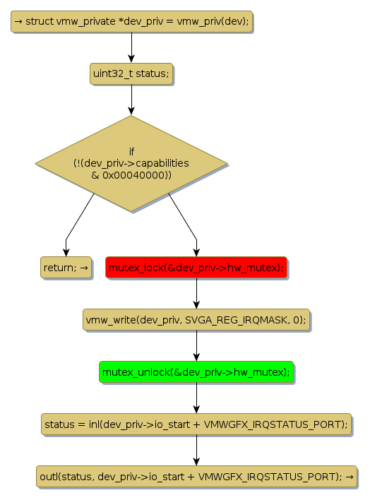
mutex lock @ [8723+32+/linux-3.19-rc1/drivers/gpu/drm/vmwgfx/vmwgfx_irq.c]
Instance Signature: hw_mutex
|
The Matching Pair Graph:
|
|
Function Name
|
Control Flow Graph (CFG)
|
Events Flow Graph (EFG)
|
Source Correspondence
|
|
vmw_irq_uninstall
|
|
|
[8550+17+/linux-3.19-rc1/drivers/gpu/drm/vmwgfx/vmwgfx_irq.c]
|